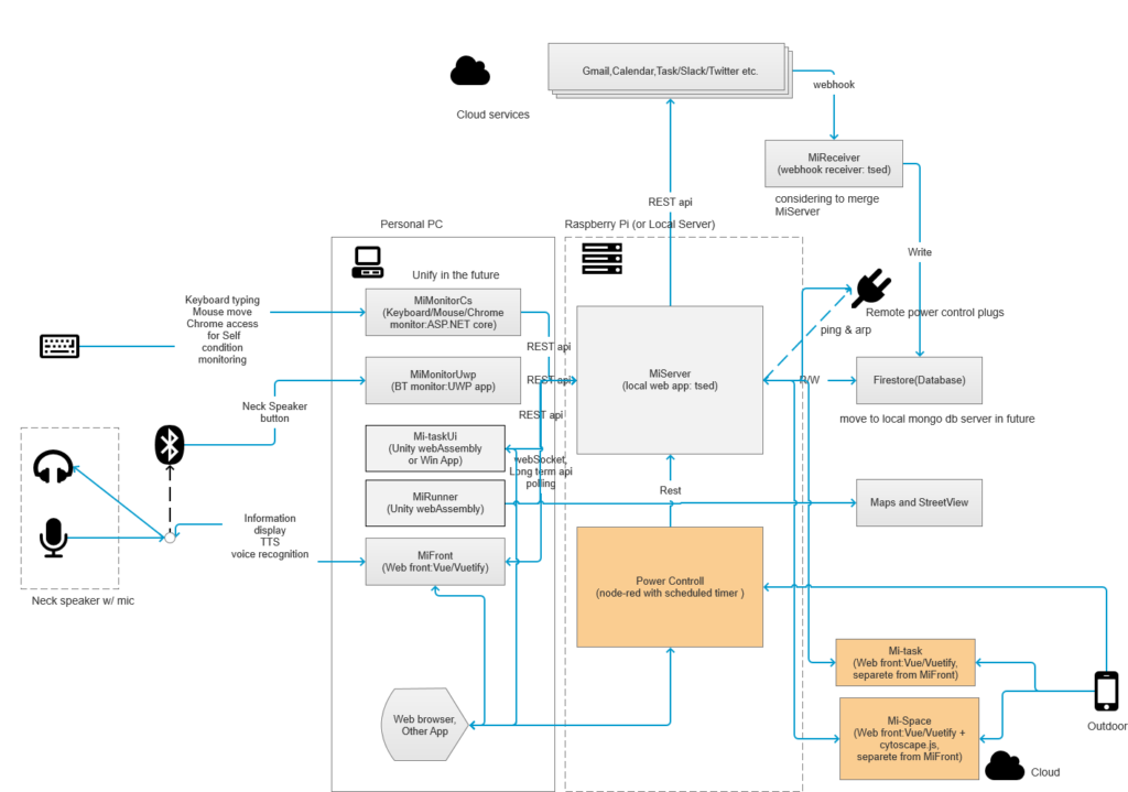
少し地味な拡張なのだが、ToDo管理の部分が実用に耐えるようになってきたので、ローカルからサーバー側に分離して配置。これで屋外からスマホでToDoの追加や確認もできるようになってきた。ちょっとセキュリティは甘めなのだが、個人用途のToDoとかクラックされても泣くようなものじゃないし。
node-redは思った通り使い勝手がよく、すでに使っていたスマートホーム用の電源コンセントの統合制御に使い始めている。Mi-Server経由で統合しているので単純な時限操作だけでなくネットスピーカーと合わせて結構細かい制御もできている。電源状態をひとめでグラフィカルに確認できるようにしたので結構かっこよい。PCの消し忘れも警告できるようになったし。スマートホームコンセントは少し買い増そう。
ToDoは含意を含んでもっと解析的に利用することを検討中。別途ネックスピーカー側のI/Oについても拡張は検討中。
